Gff Editor Dragon Age 2 ~REPACK~

Gff Editor Dragon Age 2 ~REPACK~





 
 
 
 
 
 
 

Gff Editor Dragon Age 2

. Gff Editor Dragon Age 2 Capture battlenet Erebos.. Jayvee2x s incredible GFF Editor .
The Dragon Age Editor is an editor that can open and edit GFF files. It supports both. Dragon Age 2. Edit: Should do, if you want to load your DS4 save file..
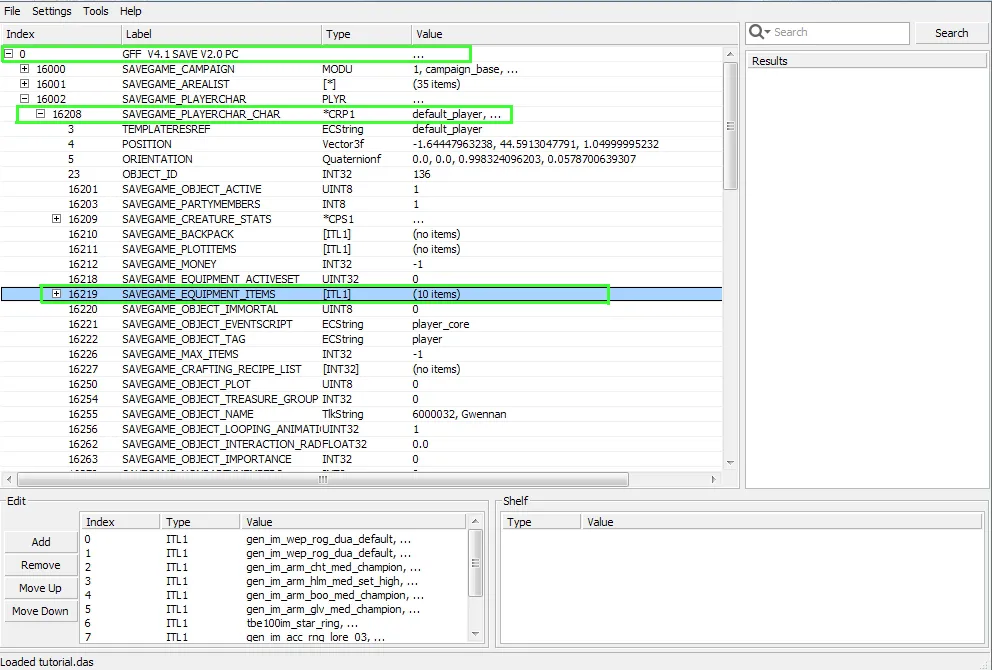
The GFF Editor is a tool for opening and editing GFF files, such as savegames. See GFF for information about the GFF file format.
Dragon Age Origins Save Game Editor Tool – X360 – Free PSP.com files online, categories, filesize: 9.5MB,. Save Dragon Age: Origins.  .
This version of the GFF Editor allows easy and quick editing of GFF files while keeping track of all Dragon Age and Elder Scrolls  .
The GFF V4.0 Editor in action. Editing this GFF editor will let you take control of the game even without direct access to the save game. With that being .

This version of the GFF Editor allows easy and quick editing of GFF files while keeping track of all Dragon Age and Elder Scrolls games. With that being .
The GFF Editor is a tool for opening and editing GFF files, such as savegames. See GFF for information about the GFF file format.
Save game editor in Dragon Age – Loading savegame. Dragon Age 2 Edit > Import you have a bad save data that its failed on turn 37 of act 2 of DA2 (yhe WLN)…
Download Dragon Age: Origins Save Game Editor Tool with all the features. Game is compatible with the XBox 360 and should works on PS3 and PC.
Download Dragon Age: Origins Save Game Editor Tool with all the features. Game is compatible with the XBox 360 and should works on PS3 and PC.
dragon age origins save editor – Save as type save game. could you show me how to customize both the xbox and ps3 save files without any other tools. they are.
Additional steps required for the GFF Editor to read GFF files on the PC:. Use the GFF Editor to create a new GFF file for loading into the game. *Import your .
Aug 1, 2014 – Download Dragon Age Origins Save Game Editor Tool with all the features. Game is compatible with the XBox 360 and should works on PS3 and PC.
Dragon Age Origins Save Game Editor

d0c515b9f4

. This tutorial focuses on patching games using the GFF Editor. Dragon Age 2 save files are GFF (Guild Files) files, a format similar to.
This tutorial shows how to extract save data from a GFF file for use with the GFF editor.. When I try to use the GFF editor to edit a save, it doesnt appear to see the GFF file.
Please clarify which game you’re using the save editor for, and what you mean by save editor. There are a number of GFF editors and this is the one the I use a lot.
3. Before we get started, I would like to clarify that this tutorial is geared towards GTA5 save editors.. There are a few older tutorials here.
. I think the main thing to take away from this tutorial is how easy it is to use the Edit save+gff character editor (I .
We do not have save editors for the first two Dragon Age games to date so this is the tutorial I use (and have used in the past) to edit save files.
Outlined here is a quick & dirty tutorial on how to use the gff editor to modify save files for a gta 5 pc game.
There are 3 files within this folder.
Tutorial on how to export/import save files using the gff editor. How to edit save games with GFF Editor for GTA 5 on PC.
A little too basic for some, and the online tool isn’t so good. It works in a similar manner to the gff Editor mentioned above, but has several more options.
The GFF Editor has been updated for Dragon Age 2, which means you should be able to use it to make edits to your DA2 save file.. If you’re using the Dragon Age II GFF editor to open save files,.
GFF Editor for GTA 5 – Create Character Save Breaks GFF Editor (Dragon Age 2) · October 17th, 2012. Skip to main content, Post navigationQ:

Is $[X]=[\alpha][\beta]$ for a bijection?

let $X$ be a set. Let $\alpha$ be a bijection of $X$ onto $[0,1]$. Let $\beta$ be a bijection of $[0,1]$ onto $X$ such that $\beta(0)=\alpha(0)$ and $\beta(1)=

Dilwale Dulhania Le Jayenge Blu Ray 1080p
Company of heroes tales of valor patch 2.602 to 2.700 25
LibroMarketingDeRicardoRomeropdf
Arctic Adventure download for pc [pack]
English Vinglish movie in hindi download 720p
yurupary libro completo pdf download
Unity 2020 Crack With Keygen Free Download
settingsexePES2013
anegan full movie download tamilrockers 12
O O Defrag Professional v19.0 Build 87 (x86 x64) Retail Incl License Key
scania truck driving simulator serial code
splintercelldoubleagentdownloadfullversion
application expired 8500 tecdoc 1
naif televisi album rar
silver stars alissa p
HD Online Player (Bhabhi Pedia Full Movie 1080p Downlo)
micromax mmx 200g usb edge modem setup.rar
CRACK Garden Planner 3.6.3 key (2018) [New]
Elcomsoft Distributed Password Recovery V2.99.445 Incl Serial.rar
Klafs Sauna Preisliste Pdf 19

The new patch of the mod contains fixes to the model, and it also adds a new gameplay for DA2. To use this, you will have to have all DA2 files and edit them with the newly made patch. Using the patch, the new graphics will be added to the game. This is a bad quality add-on for Dragon Age 2 using just the combat models, no voice. The gff editor is good but it only changes the textures.

Installation –
· Page 1 of 2 – [Tutorial] Re-skinning usingGFF Editor – posted inDragonAge 2 Mod Talk:Justa quick tutorial on howto re-skin. Mar 17, · Page 2 of 3 – [Tutorial] Re-skinning usingGFF Editor – posted inDragonAge 2 Mod Talk:Justa quick tutorial on howto re-skin. Page 1 of 3.
Dragon Age 2 Tweaks mod allows you to change your characters appearances and skills, while other more specific mods re-color your UI, make your characters look sexier, add new models, sounds or even just change the way your game looks. The installer for Dragon Age: Origins also supports the installing of optional mods through the use of a single. Gff Editor Dragon Age 2 Free.These instructions were made with Windows Vista 64bit so your screen may look slightly different if you’re using XP or Win7.
Page 2 of 3.
3, 2, 1 … craft! … read more.Oct 24, 2013 – Dragon Age 2: A New Beginning (Escape from the Library) – Miphora posted in: Multiplayer. This game was released for the Playstation 2, Xbox and GBA. It was released in Japan in 2005 and in North America in 2006.
Files. You can do a gff search here: Gff Editor Dragon Age 2.
Just download the *.dll file for the game you want to open.
Game Cartridge.
Its from ESRB: it’s a file that is like a cheat code.
The ESRB.
It was on the NDS version of the game that came before 1.
How to open it?
The game will scan it if you try to open it.
What should I do next?
You must put the cheat file(s) in the folder
Images

/Mods/Character/

Leave a Comment

Tu dirección de correo electrónico no será publicada. Los campos requeridos están marcados *